Nekünk kellene tüntetni, ellenetek!

A Freeszfe és az Amnesty International maszkjaiban, transzparenseivel, uniós zászlókkal és kicsi gyerekekkel harcolnak a "szabad ország, szabad egyetem", illetve ezt aktualizálva a "szabad ország, szabad oktatás" rigmust skandáló elégedetlenek Budapesten. Egyelőre elég kaotikusak a célkitűzések: a kezdetben a tanáraik kifizetéséért, majd több jogért, végül kormánybuktatásért demonstráló diákok-tanárok-szakszervezetek na és persze ellenzéki politikusoknak a köztelevízióval is van némi problémájuk, amiért azt blokád alá kell vonni. Persze leginkább a diákok tüntetnek, akiknek "kur..ra elegük van a kiba...tt oktatásból". Na és persze "O1G, meg sz..pd Putyin f..szát" és "mocskos Fidesz". Őszintén szólva tényleg nagy gondok vannak az oktatásban, ha egy olyan generációt neveltünk ki, akik nemcsak a helyesírással és a szövegértelmezéssel állnak hadilábon, de tudás híján trágárságokkal próbálják meg nyomatékosítani mondanivalójuk igazságtartalmát, míg a magukat értelmiségnek nevezett bagázs úgy használja őket saját politikai tőkéjük kovácsolására, hogy még csak észre sem veszik. Mert nem tanították meg őket gondolkodni. Ennek az összefoglalónak nem csupán az a célja, hogy a napi aktualitásokat vegye górcső alá a "nem maradunk csendben"-csapattól, hanem fellebbenteni a fátylat arról, kik és hány éve próbálják hergelni, fel- és kihasználni a diákságot arra, hogy társadalmi feszültséget keltsenek.
Ki is rejlik a ,,nekünk” mögött, kik vagyunk mi?
- teszik fel a kérdést a forrodrot.com oldal üzemeltetői, akikről végül semmi konkrétat nem lehet megtudni, egyedüli támpontot a profin felépített honlap domain nevéről lehet kideríteni, amit egyébként 2022.10.12-én hozták létre és egy évre foglaltak le. A diákok, ugye.
Diákok, akik úgy gondolják, elég volt. Elegünk van a minősíthetetlen körülményekből az iskolákban, elegünk van abból, amit és ahogyan tanulnunk kell, és legfőképpen elegünk van abból, hogy azokat, akiktől olyan sokat tanulhatnánk, a rendszer nem segíti, hanem akadályozza; hogy a tanáraink semmilyen szinten nem kapnak elég megbecsülést, és a felszólaláshoz való jogaikat is korlátozzák. Az oldalt senki sem finanszírozza, a rajta dolgozó diákok saját meggyőződésükből vesznek részt a projektben, és minden ezzel járó költséget személyesen fedeznek

- írják magukról, ami egyébként nagyon szépen hangzik, kár, hogy nem tűnik valósnak. No, de nézzük tovább, mert van mit.
Azért vágtunk bele a Forródrótba, mert hiszünk abban, hogy ha kiállunk önmagunkért és egymásért, ha belátjuk, hogy az oktatás közös ügy, akkor elérhetünk változást. Segítsünk egymásnak tájékozódni az oktatás jövőjét érintő hírekről és csatlakozzunk együtt az itt összegyűjtött eseményekhez!
A tiltakozás ezúttal sem csak az iskolák és óvodák falain belül zajlik majd: az Egységes Diákfront országos élőláncot hirdetett péntek reggel háromnegyed nyolctól, a szervezők szerint negyven városban. Délután öt órától pedig szintén a diákok szerveznek tüntetést, a menet a Március 15. térről az Erzsébet hídon keresztül a Clark Ádám térre megy majd. A szervezők célja, hogy beszámolhassanak a köztévében az elmúlt időszakban zajló sorozatos kiállásokról és azok okairól.Van, ahol nem pusztán péntekre korlátozódik a tiltakozás, ugyanis a budapesti Karinthy Frigyes Gimnázium és a Brassó Utcai Általános Iskola tanárai múlt héten jelentették be, hogy egyhetes munkabeszüntetésbe kezdenek. Az akcióhoz azóta több tucat másik iskola is csatlakozott.
Akkor ezt most értelmezzük: a tanáraik melletti kiállásért alakult meg az Egységes Diákfront - aminek az elnevezése is sejteti annak békés jellegét -, majd a köztelevízió miatt tüntetnek. Ja, amúgy pedig azok a tanárok, akikért demonstrálnak egy hétig nem hajlandóak dolgozni. (Ezért nyilván nagyon hálásak a végzős diákok...) Értjük. Vagy mégsem. Az utolsó országos munkabeszüntetés óta ugyanis a kormány leült tárgyalni a pedagógus-szakszervezetekkel a követeléseikről. De ez nyilván mellékes.

Egyedül nem megy
Talán Önök is ismerik azt a dalt, hogy "egyedül nem megy", ez igaz lehet a "nem maradunk csendben"-maszkos csapatra is, mert számos csatolt vállalkozás, alapítvány, oldal - nevezzük bárhogyan is - segíti őket az ovisokat a nyugdíjasokig tömörítő szerveződésben. Mert nyilván mindenkinek elege van az oktatásból. Főleg az ovisoknak és a nyugdíjasoknak. Megértjük.
Nézzük egyik nagy kedvencünket, a legújabb "versenyzőt", a frissen alakult Egységes Diákfrontot. Az oldal 2022. októberében változtatta meg a Diákok Tanárokért névről a kissé katonaibb szerveződésre utaló elnevezésre közösségüket, amit még márciusban hoztak létre.


Egyébként a Gyurcsányhoz erősen köthető Nyugatifény egyik cikkét promótálták lelkesen még 2019-ben. Mik vannak!


Nem hiányozhat a PDSZ sem, a függetlennek mondott Pedagógusok Demokratikus Szakszervezete a szivárványszínű logójával azért tényleg nagyon függetlennek tűnik. Ők már 2010 óta nyomulnak a közösségi médiában.

Nos, arról már korábban is részletesen írtunk: a tanár és a diáktüntetések mögött szinte mindig ugyanazok az alakok és szervezetek tündökölnek - nincs új a nap alatt. Vitathatatlan, hogy a pedagógusok megbecsültsége továbbra sem éri el a kívánt szintet. Nemcsak anyagilag volna szükség előrelépésre, de csökkenteni kellene a tanárokra háruló terheket is. Ugyanakkor mindezek ellenére is egyértelműen kijelenthető, hogy javult a pedagógusok és az iskolába járó diákok helyzete a mögöttünk hagyott kormányzati ciklusokban, az oktatással kapcsolatos döntések pedig kézzelfogható eredményeket is hoztak. Mivel az anyagi lehetőségek behatároltak, így érthető, hogy nem lehet minden kulcsterületet egyszerre fejleszteni, ám a kormányzati szándékot látva joggal hihetünk abban, hogy a következő években további előrelépések történnek majd az oktatásban is. Erre szükség is van, hiszen minden szegmensben van hová fejlődni, ám ezt semmiképpen nem hangulatkeltéssel, sztrájkfenyegetéssel kell kieszközölni, mert így nehéz elhessegetni magunktól azt a gondolatot, hogy valójában nem az oktatás és a pedagógustársadalom helyzetének javítása a valódi cél, hanem a politikai hangulatkeltés…
Nagyon úgy tűnik, hogy a magyar köznevelési rendszer betegségeinek az orvoslása helyett a politikai balhékeltés és a kormánybuktatás a célja a pedagógusok sztrájkját támogatóknak. De nincs új a nap alatt. 2010 óta rendszeresen ugyanazok a civilnek álcázott, az MSZP és az azóta kimúlt SZDSZ holdudvarához tartozó hálózatok, szervezetek mozgatják a háttérből a kormányellenes tüntetéseket, és ez a Tanítanék Mozgalom pedagógustüntetéseinek eseteiben sem volt másként.
Az egyébként jó ügyért harcoló pedagógusok bizonyos platformjait behálózták a liberálisok. Már meg sem lepődünk azon, hogy kiderült: a civil, szakmai megmozdulásnak indult és annak kikiáltott pedagógustüntetés keverőpultja mögött kezdetben Schilling Árpád és a Krétakör állt. Schilling és a Krétakör feltűnése azért is pikáns, mert a korábbi, 2013–14-es diáktüntetéseken is az “első sorban” állt a Krétakör, amely akkor a HaHa diákmozgalommal és Bajnai Gordon Együtt 2014 nevű pártjával tüntetett együtt. 2013-ban a Heti Válasz cikke szerint szép summát kaptak Soros György nemzetközi alapítványától: az Open Society Foundation jóvoltából a kampány startjakor szétosztogattak félmilliárd forintot, majd 36 millió forintot akasztottak a Norvég Civil Támogatási Alap kasszájából is. Gulyás az ATV-ben azt nyilatkozta, a pénzt például a Lázár János elleni tüntetés szervezésére használták fel, de Schilling főpénztárosa a PestiSrácok.hu-nak is beszélt minderről.
EGY VOLT TARTÓTISZT ÉS FIA IS A TANÁRTÜNTETÉSEK VEZÉRALAKJAI KÖZÖTT…
Nemcsak Schilling Árpád a kapocs a 2013–14-es, részben Bajnai Gordon kampányemberei által szervezett diáktüntetések és a későbbi Pukli-féle demonstráció között. Füzessy Károlyról, a Bajnai-csapat tagjáról korábban megírtuk, hogy 2013-ban részt vett a Fidesz-székház elleni támadásban, majd szervezőként és szónokként köszönt vissza. A pedagógustüntetések vezéralakja, Pukli István felesége pedig az Alkotmányvédelmi Hivatalnál dolgozott akkoriban. A Tanítanék Mozgalom vezetője annyit ismert el, hogy neje valóban a Belügyminisztérium munkatársa, de mivel nem közszereplő, az a nyilvánosságra nem tartozik. Forrásaink korábban arra is felhívták a figyelmünket, hogy a tanártüntetések vezéralakjai közé tartozik az elmúlt rendszer egyik hírhedt tartótisztje, valamint fia, aki a Helsinki Bizottság munkatársa. Történhetett valami a már-már elviselhetetlenül foLYtogató diktatúrában, ahol elnyomás alatt haldoklik, sőt, már többször meg is halt a sajtószabadság. Mégis: független fiatal függetlenek függetlenül alapítottak egy független portált és függetlenekként tüntettek a diktatúra ellen a függetlenségért. Egyetlen szépséghiba, hogy ezt a függetlenségmantrát olyanok szokták használni magukra, akiknek semmi közük a függetlenséghez. Nemcsak a szövegük ismerős, hanem néhányuk arca is.
Zavart tudtak okozni, de eredményt nem. Tehát így is meg kellene vizsgálni a tanárok sztrájkját szervezőket, azokat, akik mindig bomlasztást, megosztást hoznának a társadalomba, és ezek a szervezők szinte ugyanazok, mint az elmúlt 10–12 évben. Háttérpénzek, háttérhatalmak mozgatják a szálakat. Alapvetően baloldaliak és liberálisok, ennek ellenére a kimúlt kommunista diktatúra visszaálmodói. De miért is lehetnének mások, mint marxisták, kommunisták, liberálisok?
Például az Oktatói Hálózat szervezte a nemzetközi petíciót Lukács György szellemi hagyatékáért. Azért a marxista, kommunista Lukács Györgyért aggódtak, aki a Tanácsköztársaság ideje alatt forradalmi népbiztosként Poroszlón nyolc ember főbelövetésére adott ki parancsot. Ez az Oktatói Hálózat azért a gyilkosságokért felelős Lukács Györgyért állt ki, aki az MSZMP befolyásos embereként a magyar szellemi élet kiválóságait, például Hamvas Bélát, Weöres Sándort szorította ki a közéletből és sok magyar értelmiségit tett tönkre, emigrációba kényszerített.
Független Diákparlament, Civil Közoktatási Platform, Tanítanék Mozgalom
A Független Diákparlament ugyan már átnevezte magát, de érdemes tudni róla, hogy a diákokat tömörítő szervezet és a Civil Közoktatási Platform (CKP) között is a kezdetek óta meg volt az egyetértés. Sőt, a CKP honlapján a Független Diákparlament mint a CKP-hoz tartozó szervezet volt feltüntetve. Ez azért érdekes, mert a CKP – melynek élén Radó Péter oktatáskutató állt – azt állította 2016-ban, hogy a ma haldokló és bukásra ítéltetett közoktatási rendszerre az általuk megfogalmazott 12 pont lehet csak és kizárólag a megoldás. Pár éve Radó Péter hasonlóképpen fogalmazhatott, mert 200 milliós megbízást kapott az államtól, hogy tervezze meg a ma végstádiumát élő rendszert. Ahogy arról korábban is írtunk, a szakértő már akkoriban iskét kapura játszott. Az állami megbízással párhuzamosan Bajnai Gordonnak is dolgozott. Az Együtt párt szellemi műhelyeként működő Haza és Haladás Alapítvány felkérésére készítette el Setényi Jánossal közösen A Fehér könyv az oktatásról című kiadványt. 1998–2001 között pedig a Soros György alapítványai közé tartozó OSI Oktatáspolitikai Intézetének igazgatóhelyettese volt. A tanártüntetéseken jeleskedő Tanítanék Mozgalom szintén szoros kapcsolatot ápolt a CKP-mal, annak „leányvállalataként”, honlapjuk tanúsága szerint is gyakorlatilag egy szervezetként működött. Együtt támogatták a demonstrációkat, egymás nevében tettek közzé bejegyzéseket. Így nem csoda, ha „tapsvihar közepette csatlakoztak” a tüntetéshez. A Független Diákparlament és a Tanítanék tehát egy ernyőszervezet alatt működött, ez volt a Civil Közoktatási Platform, amely véletlenül némely szálon valahogy Soroshoz Györgyhöz kötődött. Ki gondolta volna..?
A Magyar Helsinki Bizottság már 2022. március 16-án felajánlotta jogi segítségét a tanároknak. A pedagógusok sztrájkjának témájában természetesen a Soros-hálózat más tagjai is meglátták a lehetőséget. A Társaság a Szabadságjogokért (TASZ) a 444.hu nevű Soros-blogon vezetett rovatukban közölt cikkeket arról, hogy miért sztrájkolnak a tanárok, és hogy a diákok hogyan tüntethetnek. Ez utóbbiban azt írják, hogy nem lehet kötelezni a diákokat arra, hogy tüntetésen vegyenek részt, mégis lehet hallani olyan esetekről, hogy a tanárok megjegyzik, kik azok, akik nem akarnak velük demonstrálni.
Az a kormányzat, amely elkötelezte magát a nemzeti-keresztény-konzervatív értékek mellett, nyilván jókora gyomrost húzott be a keresztényellenes, liberális, kozmopolita erőknek. Ők pedig nem is hagyták szó nélkül. Felismerték, hogy a pedagógusokat maguk mellé állítani egy jó alap, de még így is a társadalom kisebbségét képezi. Naná, hogy kellett hozzá a diákok bevonása is – polgári engedetlenségre biztatva őket –, majd a szülőket célozzák meg. (A szülők hergelését sem bízták a véletlenre.)
Tudjuk, a pedagógusok helyzete, jövedelme terén van még bőven teendő. De a szakszervezetek csak a politikai botrányban érdekeltek. És persze a baloldal sikerében, amihez leginkább a feszültségkeltés, a hergelés a legjobb eszköz. A forrodrot.com információi szerint a következő hetek is mozgalmasan telnek majd - és az eddigi tapasztalatok alapján nem az oktatásért vagy a diákok érdekében.


Tovább is van, mondjam még?
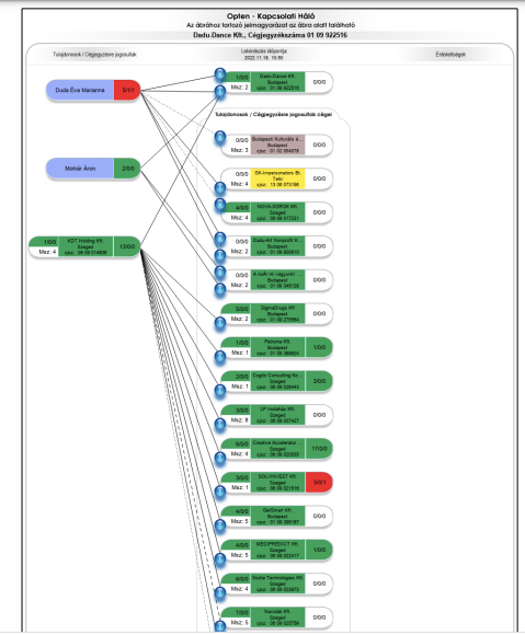
NoÁR, a mozgalom egyik vezetője különösen érdekes jelenség - és finoman fogalmaztunk. Bár kollégánk kérdéseire nem volt hajlandó válaszolni, mi egy kicsit utánanéztünk, a pulcsikat, pólókat is árusító NoÁr pénzügyi hátterének. Molnár Áron művész úr A noÁr mi vagyunk! Közhasznú Nonprofit Korlátolt Felelősségű Társaság alapítója, vezetője, amit 2019-ben hozott létre az Opten adatai szerint, 3 millió forintos tőkével, de tulajdonosa a Dadu-Dance Kft-nek is.

A Dadu-Dance-ben viszont felesége, Duda Éva Marianna is tulajdonostársa, aki további öt cégben érdekelt - megjegyzem, nem igazán sikeres üzletvezetőként. Bár NoÁr feleségének a cégében csak a tárgyi eszközökbe 131 milliót fektettek, és 142 millió forint volt a mérlegfőeszközük. Édesanyja és testvére szintén több cégben vezető és/vagy tulajdonos, több, szegedi érdekeltséggel rendelkezik. Nézzék:

Duda Éva édesanyja, dr. Borsodi Anna, aki szintén több cég tulajdonosa, vezetője, csakúgy, ahogyan testvére, Duda Ernő is. Az általuk vezetett cégekkel kapcsolatos háló értelmezése külön fejezetet érdemelne. Ezt csak azért tartjuk érdemesnek megemlíteni, mert mi hiszünk a transzparenciában.:)

No, de térjünk vissza a Molnár Tímea és Molnár Áron nevére bejegyzett társaságra, amely a közhasznúsági jelentés szerint éves szinten 11 millió forintos bevételt termel. Már önmagában az is sokatmondó, hogy az átláthatóságért küzdő baloldali mozgalmár a saját testvérével alapít vállalkozást, de ezen most nagyvonalúan azért lendüljünk túl, mert ennél azonban sokkal érdekesebb az a vállalkozás, amelyben szintén érdekelt Molnár Áron. Ez pedig nem más, mint a Dadu-Dance Művészeti Szolgáltató Korlátolt Felelősségű Társaság. Ez a cég egy év alatt megduplázta a forgalmát miközben 1 főt foglalkoztat. Vezetője nem más, mint Molnár Áron felesége, Duda Éva Marianna. Molnár Áron valószínűleg tehát nem véletlenül próbálja meglovagolni a baloldali tüntetések hullámait. Ha csak 100 darab kapucnis pulcsit ad el darabonként 17 ezer forintért, akkor 1,7 millió forint bevétel üti a markát. Ebben a fene nagy diktatúrában.
Nézem a "diákok által" szervezett tüntetést, hallgatom a szónokokat. A hangtechnika, látványelemek, színpad, kordon, gondolom, ingyen volt és nem több tízmilliós tételbe került... ezek összeszervezése is nyilván pofonegyszerű, az ajánlatkérés, területfoglalás, vagyis egy ekkora rendezvénynek megszervezése mindezek fényében gyerekjáték. Azért halkan jegyezném meg, hogy az oktatással valami baj mégiscsak van, ha 1956-ot és a mai helyzetet így sikerült összemosni bizonyos emberek fejében, a szónokok közül a színész-futár srác egészen jó látképet adott arról, hogy itt tényleg van baj. Szóval szerinte egy lépés választja el őket attól, hogy orosz munkatáborokba végezzék. Kicsi bogár, vajon miért nem sikerült utána olvasnod, hogy éppen a kommunisták száműzték azokat, akik ellenük voltak (segítek: ez volt a malenkij robot) munkatáborba, nem pedig azok, akik a demokráciát építik....Mindezt megspékelte azzal, hogy azt az anarchista jelképet - feltartott öklöt - mutogatja, ami szintén a demokráciaellenesség fő szimbóluma. No, miután képzeletben a kokárdás szónok már orosz munkatáborba száműzte azokat, akik a tüntetésen vannak (a megfigyelés és lehallgatás után), elkezdte üvöltözni, hogy "ruszkik haza", de előtte még azt is közölte, hogy Orbán Viktor most féljen. Mégpedig tőlük. A magyar miniszterelnök nyilvános megfenyegetése egy szivárványos punk-rock gitáros koncertjébe csapott át, a tanáraikért tüntető diákok pedig ebben a fene nagy diktatúrában rázzák a fejüket és tombolnak kedvükre. (nyilván a munkatábor előtt jól esik egy kis mulatkázás). A "nem maradunk csendben" egyébként 2017-ben is ugyanígy hangzott, csakúgy, mint a "szabad ország, szabad egyetem" rigmus, és ha már nem fáradtam volna bele abba, hogy a neokomcsi újhullámos, kockásinges, lila, szivárványos ideológia mentén összeturmixolt fejekben némi rendet tegyek azzal, hogy szembesítem őket a tényekkel, akkor is lebeszélném magam róla, mert ezek ugyanazok...a Lenin-fiúk újra és újra köztünk járnak...(2022.10.23. Jurák Kata)
Különvélemény
Fotó: PestiSrácok.hu/Hatlaczki Balázs







